Hi.
I would like ask why my report is not working anymore in the new update, especially the groupheadersection1 (header for district) and groupheadersection1 (header for area).
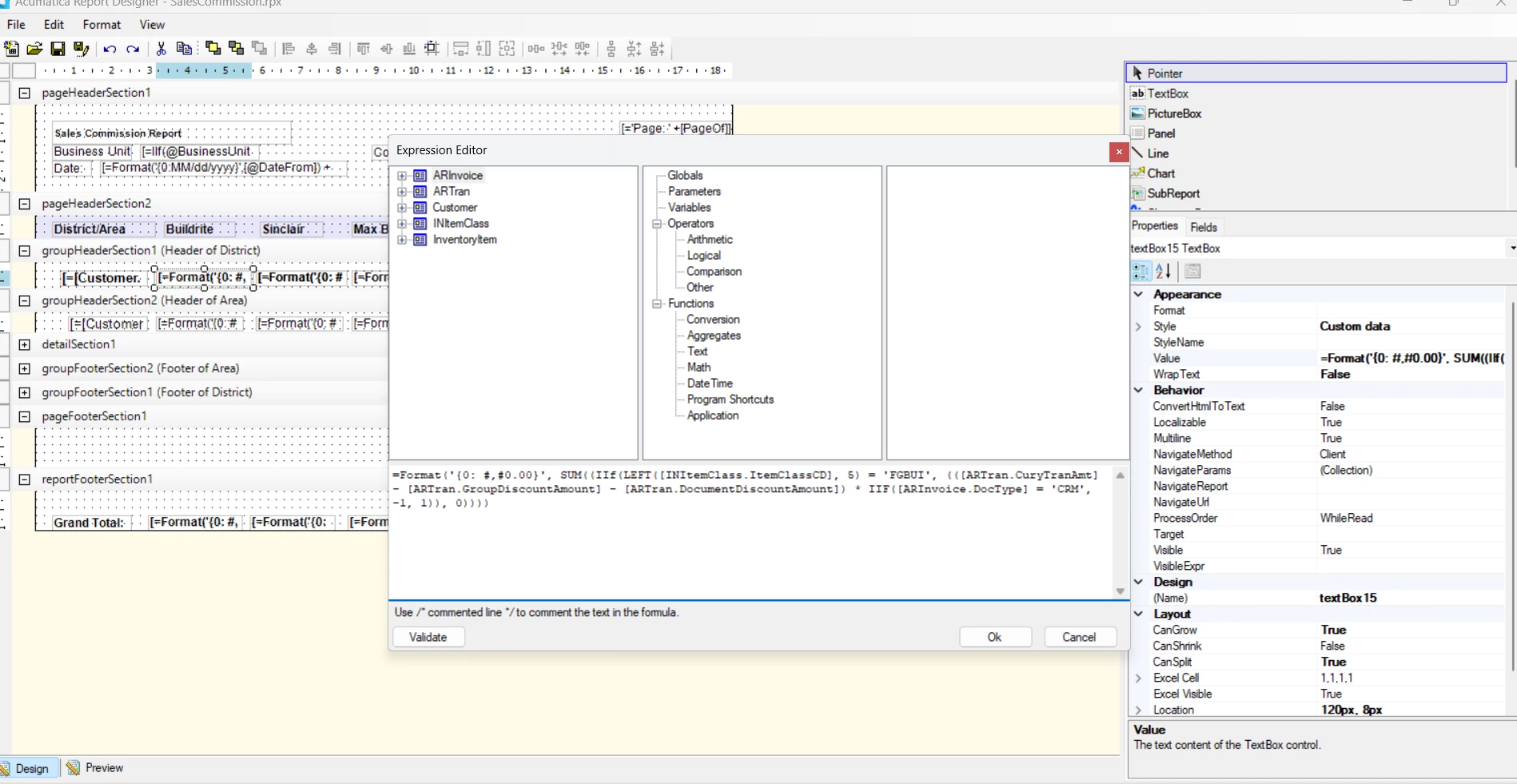
Here are some of the formula i used and the parameters and filters i’ve setup.
Thank you.



