Skip to main content
Solved

Extending DAC not available in Report Designer Fields

  • January 7, 2025
  • 2 replies
  • 72 views

rkenna
Captain II
Forum|alt.badge.img+3

Hello all,

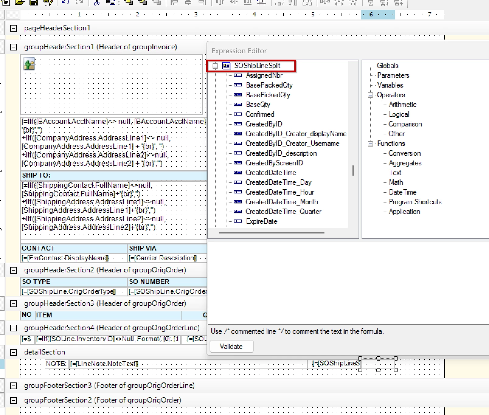
I have extended a DAC in a customization project to add on 2 new fields; however, they are not showing up in Report Designer for me to pull onto a report.

 

I have tried refreshing the schema and applying it to all, but still no luck. Any suggestions?

 

Thanks!

Best answer by BenjaminCrisman

@rkenna Have you already tried removing the SOShipLineSplit table from the report and then re-adding it back? In the past I’ve seen this needed to be done if the issue is related to customization. If it were an attribute it might be able to be restored just by refactoring, but see it works to remove the table and add it back.

2 replies

BenjaminCrisman
Acumatica Employee
Forum|alt.badge.img+4
  • Acumatica Support Team
  • Answer
  • January 7, 2025

@rkenna Have you already tried removing the SOShipLineSplit table from the report and then re-adding it back? In the past I’ve seen this needed to be done if the issue is related to customization. If it were an attribute it might be able to be restored just by refactoring, but see it works to remove the table and add it back.


rkenna
Captain II
Forum|alt.badge.img+3
  • Author
  • Captain II
  • January 7, 2025

@BenjaminCrisman 

 

You are right! Thanks so much. There were 2 tables, and I added this second one the first time. When I looked for other tables, it was not available to select. Once I removed it and re-added it, it showed up and it was the right table.

Thanks for the help!

-RJ