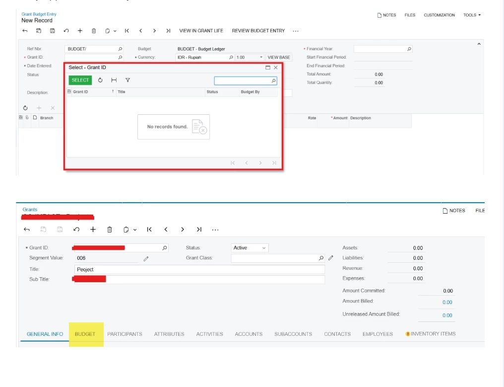
Hi, i want to create budget for Grant Budget Entry. I am already create the Grant and activate, but when i try to insert the budget, there is not list of the Grant ID. Can somebody help me to solve this. I really appreciate, thank you.


Hi, i want to create budget for Grant Budget Entry. I am already create the Grant and activate, but when i try to insert the budget, there is not list of the Grant ID. Can somebody help me to solve this. I really appreciate, thank you.


Enter your E-mail address. We'll send you an e-mail with instructions to reset your password.