Hi Acumatica,
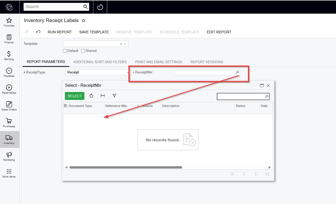
I am trying to add parameters to a report for Inventory Transfers. I need to add DocType and RefNbr. I have run into this issue before, but the DocType allows me to select from the dropdown of Document Types; however, I cannot get the RefNbr to do a lookup of the Reference Numbers.





Any suggestions?
Thank you!
-RJ








