Hi everyone,
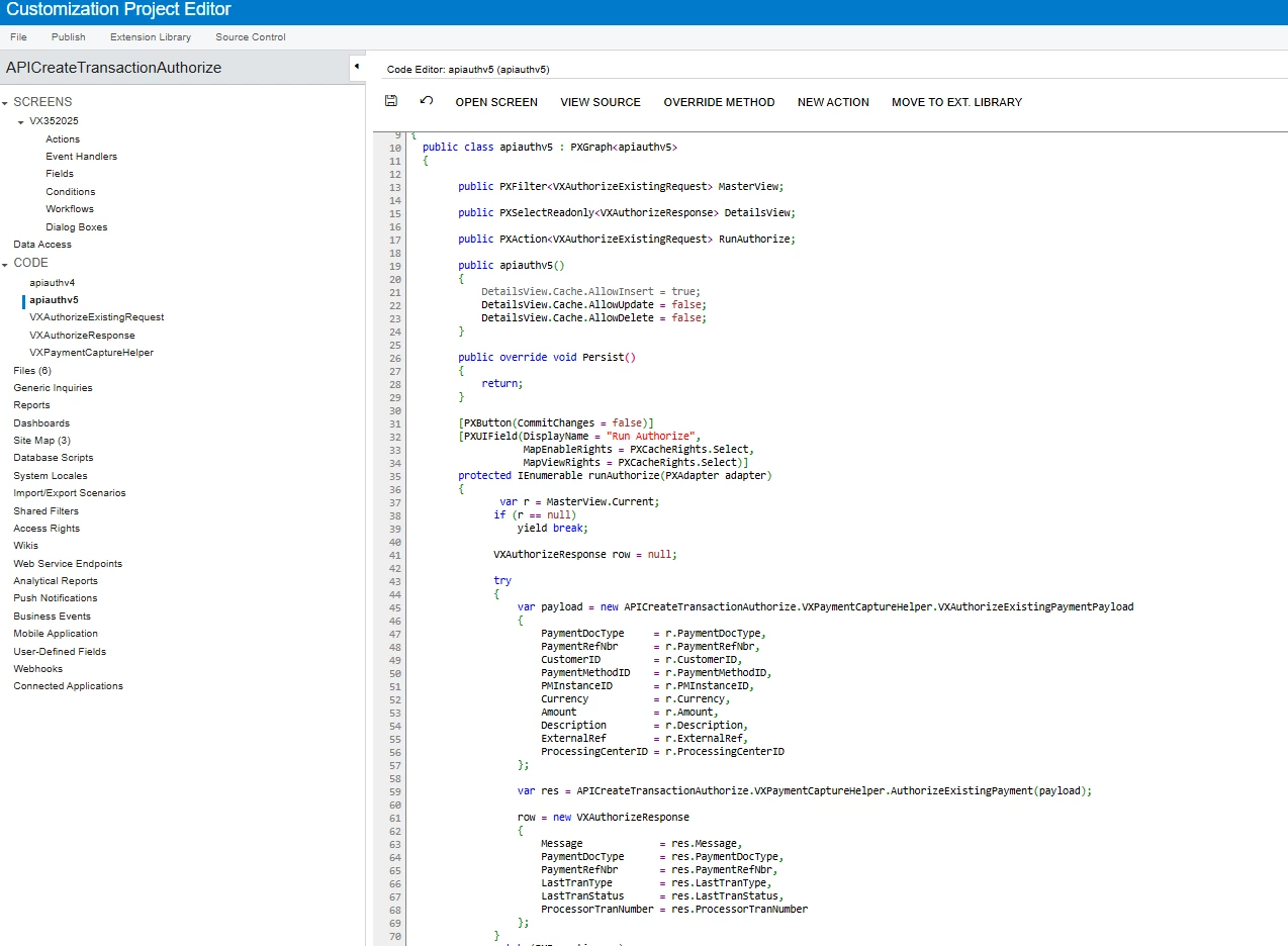
I'm building a custom API screen in Acumatica with a virtual DAC (PXVirtual) to trigger an authorization process.


My screen has:
public PXFilter<VXAuthorizeExistingRequest> MasterView;
public PXSelectReadonly<VXAuthorizeResponse> DetailsView;
public PXAction<VXAuthorizeExistingRequest> RunAuthorize;

The RunAuthorize action calls a helper class to execute some logic, then inserts a result record into DetailsView (a virtual table VXAuthorizeResponse), like this:
DetailsView.Cache.Clear();
DetailsView.Cache.Insert(new VXAuthorizeResponse
{
Success = res.Success,
Message = res.Message,
PaymentDocType = res.PaymentDocType,
PaymentRefNbr = res.PaymentRefNbr,
LastTranType = res.LastTranType,
LastTranStatus = res.LastTranStatus,
ProcessorTranNumber = res.ProcessorTranNumber
});
DetailsView.Cache.IsDirty = false;
MasterView.Cache.IsDirty = false;
When I call the API endpoint like this:
POST /entity/AuthorizeAPI/22.200.002/vxcreateauthorizeapi/runAuthorize
Acumatica always returns 204 No Content, even though I’ve inserted a record into the read-only view.
I’d like the API to return JSON data immediately — e.g., the VXAuthorizeResponse fields — instead of 204.

Question:
Is there any supported way (or workaround) to make a custom screen action return a JSON response directly in REST (not 204)?
Thanks in advance for any insights!